Please enable JavaScript to view this site.

DocFarm

Version: 2.5

Benutzergruppen dienen dazu, Zugriffsrechte auf Archive vereinfacht mehreren Benutzern gleichzeitig zuweisen zu können. Sie legen hier fest, auf welche Archive eine Benutzergruppe Zugriff haben soll und welche Stempel die Benutzergruppe nutzen darf. Während einzelne Benutzer wiederum einer Benutzergruppe zugeordnet sind. Pro Benutzergruppe können Sie außerdem Kontext-Filter hinterlegen.

 

Klicken Sie im System-Menü von DocFarm auf Einstellungen um den gleichnamigen Dialog zu öffnen. Auf der Lasche Benutzergruppen können Sie eine beliebige Anzahl von Benutzergruppen erstellen und verwalten.

 

Bereits nach der Ersteinrichtung von DocFarm sind einige beispielhafte Benutzergruppen vorhanden, welche Sie hier ganz bequem ändern oder erweitern können.

 

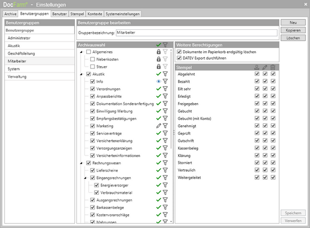
dlg_benutzergruppen

 

Neue Benutzergruppe anlegen:

Klicken Sie oben rechts auf den Button Neue Benutzergruppe.

Alternativ können Sie mit dem Button Kopieren, die aktuell gewählte Benutzergruppe duplizieren und anschließend weiter bearbeiten.

Im rechten Bildschirmbereich Benutzergruppe bearbeiten, vergeben Sie eine Gruppenbezeichnung für die neue Benutzergruppe.

Setzen Sie bei allen Archiven in der Archivauswahl ein Häkchen, auf die die Benutzergruppe Zugriff haben soll.

Sie können für jedes Archiv individuelle Archivrechte vergeben. Zur Bearbeitung von Archivrechten, klicken Sie auf den entsprechenden Button. Der Button Archivrechte wird, je nach aktuell aktivierten Rechten, mit verschiedenen Symbolen dargestellt:
 
check-14 : Volle Rechte (Lesen, Ändern, Löschen)
pencil-2 : Eingeschränkte Rechte (Lesen und Ändern)
eye-3 : Nur Lesen
lock-18 : Keine Rechte (Das Archiv ist für den Benutzer dann nicht sichtbar)
 
Sie können auch mit dem Mauszeiger über das jeweilige Symbol gehen um zu Erfahren, welche Rechte aktuell aktiviert sind.

Möchten Sie auch Kontext-Filter für bestimmte Archive definieren, klicken Sie auf den Button Kontext-Filter. Auch der Button Kontext-Filter wird je nach Status mit unterschiedlichen Symbolen angezeigt:
 
filter : Es ist kein Kontext-Filter aktiviert. Der Button ist deaktiviert, falls keine Archivrechte vergeben worden sind.
filter_aktiv : Kontext-Filter sind aktiviert. Um zu Erfahren, welche Kontext-Filter aktiviert sind, halten Sie einfach den Mauszeiger über den Button Kontext-Filter.

Mit dem Button Archivrechte check-14 und dem Button Kontext-Filter filter in der Titelzeile der Archivauswahl, können Sie für alle Archive archivübergreifend Rechte und Kontext-Filter definieren.

Im Bildschirmbereich Weitere Berechtigungen können Sie festlegen, ob die Benutzergruppe Dokumente im Papierkorb endgültig löschen darf und einen DATEV-Export durchführen darf.

Wählen Sie für die Benutzergruppe im Bildschirmbereich Stempel, für jeden Stempel eine oder mehrere der Berechtigungen: btn_stempel2 Setzen (Stempel, Notiz, etc. einfügen), btn_bearbeiten Bearbeiten oder btn_stempel_loeschen Löschen. Klicken Sie auf die entsprechenden Buttons in der Titelzeile der Stempelliste, um für alle Stempel gleichzeitig Stempel-Rechte zu vergeben.

Klicken Sie anschließend unten rechts auf den Button Speichern.

 

 

hinweisEs kann Archiv-Rechte Überschneidungen geben. Wenn ein Benutzer mehreren Gruppen zugeordnet ist und diese Benutzergruppen unterschiedliche Rechte auf das selbe Archiv besitzen (z.B. Benutzergruppe A darf zugreifen, B aber nicht), dann darf der Benutzer auf das Archiv zugreifen.

 

achtungDie Rechtevergabe in DocFarm ist hierarchisch. Benutzergruppen können nur Rechte auf Unterarchive haben, wenn die Benutzergruppe auch Zugriff auf das jeweilige übergeordnete Archiv hat.

 

Sofern Sie also einer Benutzergruppe Zugriff auf ein Unterarchiv geben wollen, auf dessen übergeordnetes Archiv die Benutzergruppe derzeit keinen Zugriff hat, setzt DocFarm das Zugriffsrecht dort automatisch und informiert Sie darüber in einer entsprechenden Meldung.

 

Benutzergruppe ändern:

Markieren Sie im Bildschirmbereich Benutzergruppen die Benutzergruppe dessen Bezeichnung oder Archiv-Rechte Sie ändern möchten.

Im rechten Bildschirmbereich Benutzergruppe bearbeiten können Sie dann die Gruppenbezeichnung, Archiv und Stempel-Rechte ändern.

Klicken Sie abschließend auf den Button Speichern.

 

Benutzergruppe löschen:

Markieren Sie im Bildschirmbereich Benutzergruppen die Benutzergruppe die Sie löschen möchten.

Im rechten Bildschirmbereich Benutzergruppe bearbeiten klicken Sie anschließend auf den Button Löschen.

 

achtungBeim Löschen einer Benutzergruppe werden alle Zugriffsrechte auf Archive und Stempel bei den Benutzern entfernt, die der gelöschten Benutzergruppe zugeordnet waren.